Tableau Connector for Jira (DC)
Breadcrumbs

Data Source Page Overview


Below you can find a description of the fields, buttons, and settings of the data source creation page, and more.


Title Section


  • Name* - This field allows you to enter the name of your data source. The field is required.

  • Description - This field allows you to enter a description for your data source. These might be some hints you might need in the future. This field is optional.

tableau_create_ds_title.jpg


Share Settings


  • Users - This setting allows you to share your data source with individual users.

  • Groups - This setting allows you to share your data source with groups you have within your instance.

  • Project Roles - This setting allows you to share your data source with users who have the appropriate project roles.

  • Allow re-sharing this data source - This setting allows users to share data source that was shared with them.

Other users who have access to Tableau Connector for Jira app might not get all data from this data source due to different Jira permissions.

tableau_create_ds_share.jpg
tableau_create_ds_resharing.jpg


Search and View Settings


Search Field


  • Search field - This search box simplifies the search for the required field you want to be displayed in the report.

The amount of found issue filters will be shown on each tab you have.

pbi_create_ds_search_field.gif

View Options


  • View options - This settings allows you to adjust the appearance of the issues. You can select what option to display: Show IDs or Show Types. The Show Names option is a default. All options can be selected at once.

    • Show IDs - This is how your fields will appear in Tableau.

The screenshot presents how the options are displayed in the UI, using matching colors.

pbi_create_ds_view_options.gif

If needed, you can expand or collapse all tables at once by selecting Expand all or Collapse all respectively.


pbi_create_ds_expand_collapse.gif


Select Issue Settings


  • This section allows you to select or cancel selecting issues (tables) for exporting. This section displays standard Jira fields and all installed and configured apps.

    • Jira Work Management - This part of the section displays a list of regular Jia Core fields and items.

    • Jira Software - This part of the section displays a list of regular Jira Software fields and items if Jira Software is licensed.

    • Service Service Management - This part of the section displays a list of regular Jira Service Desk fields and items if Service Management is licensed.

All the other fields are displayed depending on what apps are installed on your instance.


pbi_create_ds_tabs_and_tables.gif


Save and Preview Section


After creating and editing your data source, you can select one of the following options what to do with it.

  • Save - This option creates your new data source or updates if you edit an existing data source.

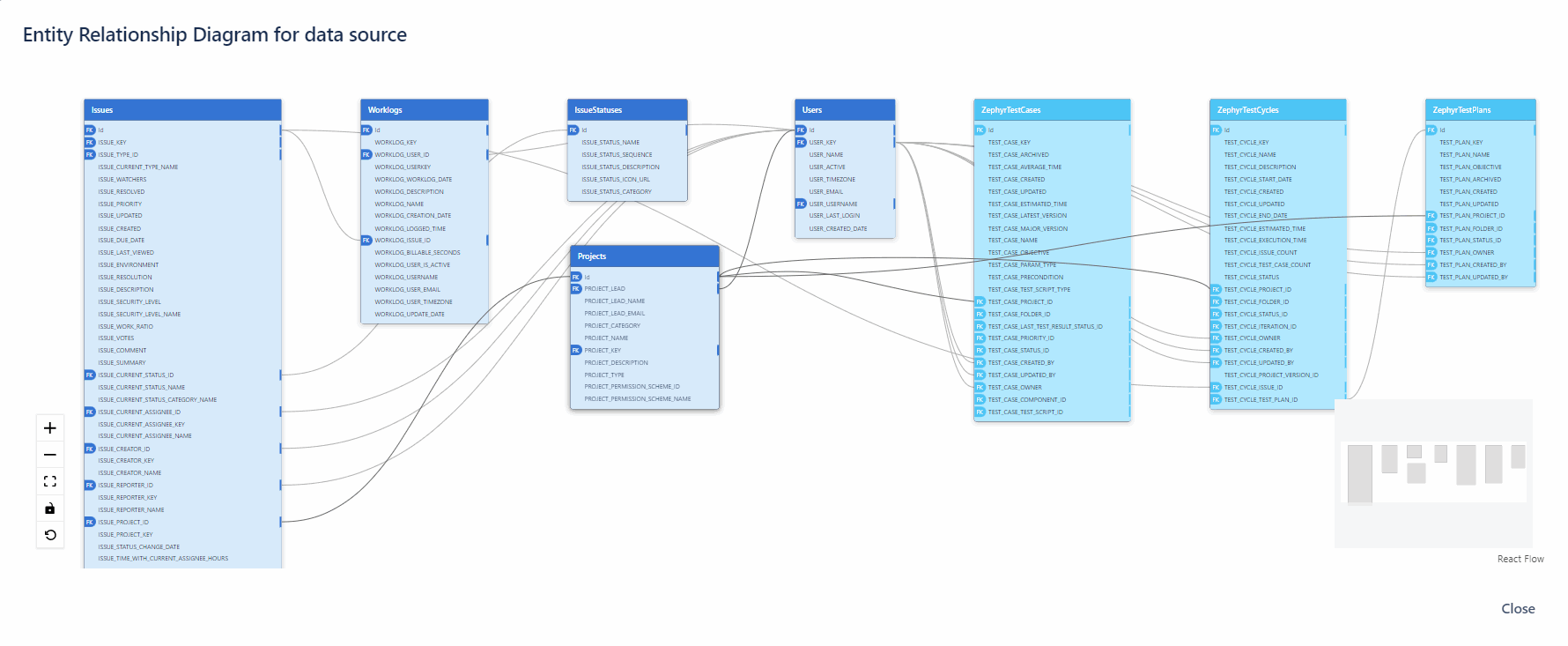
  • Preview ERD - This option allows you to view the Entity Relationship Diagram for your connector support data source, which is generated based on the checkboxes you have selected before.

pbi_create_ds_save_preview.gif

This screenshot displays how the Preview ERD button works. Once you select it, the pop-up window will appear with the view of an Entity Relationship Diagram for tables and fields selected in the data source.

pbi_preview_erd.gif