SQL Connector for Jira (DC)
Breadcrumbs

Data Source Page Overview


Title Settings and More


Below you can find a description of the fields, buttons, and settings of the data source creating page.


  • Name* - This field allows you to enter the name of your data source. The field is required.

  • Database* - This field allows you to select the required database and its configuration for exporting Jira data.



sql-create-ds-name-database.gif


  • Users - This setting allows you to share your data source with individual users.

  • Groups - This setting allows you to share your data source with groups you have within your instance.

  • Project Roles - This setting allows you to share your data source with users who have the appropriate project roles.

  • Allow re-sharing this data source - This setting allows users to share data source that was shared with them.

Other users who have access to SQL Connector for Jira app might not get all data from this data source due to different Jira permissions.


sql-create-ds-share-settings.gif
sql-create-ds-resharing.gif


Auto-Export Section


  • Enable Auto-Export - This feature allows you to enable or disable auto-refresh of your data source. Once it’s enabled, your data source will be automatically exported to the pre-defined dataset.

You can select different frequency of auto-export.


sql-create-ds-auto-export.gif


  • Export interval - This option allows you to select the frequency, ranging from Every 15 minutes to a Daily basis.


sql-auto-export-export-interval.gif


  • Daily at specific time - This option allows you to select a specific time of the auto-export.


sql-auto-export-daily-at-specific-time.gif


  • Cron - This option allows you to enter cron expression if you need to.

To learn more about cron expression, please visit support Atlassian and Cron Expression Generator & Explainer.


sql-auto-export-cron.gif


Search and View Settings


Search Field


  • Search field - This search box simplifies the search for the required field you want to be displayed in the report.

pbi_create_ds_search_field.gif

View Options


  • View options - This setting allows you to adjust the appearance of the issues. You can select what option to display: Show IDs or Show Types. The Show Names option is a default. All options can be selected at once.

    • Show IDs - This is how your fields will appear in SQL databases.

The screenshot presents how the options are displayed in the UI, using matching colors.

pbi_create_ds_view_options.gif

If needed, you can expand or collapse all tables at once by selecting Expand all or Collapse all respectively.


pbi_create_ds_expand_collapse.gif


Select Issues Section


  • This section allows you to select or cancel selecting issues (tables) for exporting. This section displays standard Jira fields and all installed and configured apps.

    • Jira Work Management - This part of the section displays a list of regular Jia Core fields and items.

    • Jira Software - This part of the section displays a list of regular Jira Software fields and items if Jira Software is licensed.

    • Service Service Management - This part of the section displays a list of regular Jira Service Desk fields and items if Service Management is licensed.

All the other fields are displayed depending on what apps are installed on your instance.


pbi_create_ds_tabs_and_tables.gif


Save and Preview Section


After creating and editing your data source, you can select one of the following options what to do with it.

  • Save - This option creates your new data source or updates if you edit an existing data source.

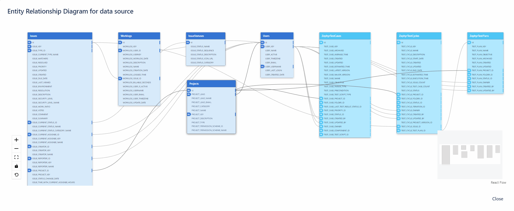
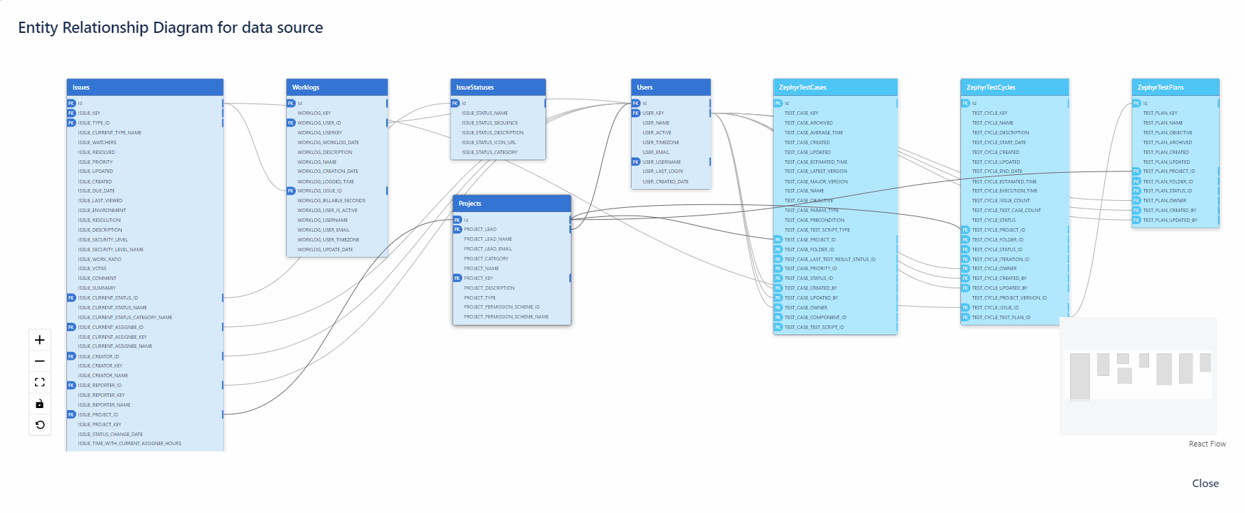
  • Preview ERD - This option allows you to view the Entity Relationship Diagram for your connector support data source, which is generated based on the checkboxes you have selected before.


pbi_create_ds_save_preview.gif


This screenshot displays how the Preview ERD button works. Once you select it, the pop-up window will appear with the view of an Entity Relationship Diagram for tables and fields selected in the data source.

pbi_preview_erd.gif

Additional Feature


All these settings are applied to already existing data sources.


  • Export data - This option exports the data source to SQL database.

sql_connector_for_jira_dc_data_export_1.gif


The Actions (three dots) panel introduces you to different actions:

  • Edit - This function allows you to make changes to the data source.

  • Clone - This function allows you to make a copy of the data source.

  • Archive - This function allows you to mark the data source as archived, data source will be moved to the Archived tab.

  • Preview ERD - This is another way to view the Entity Relationship Diagram of your data source.

  • Auto Export - This function allows you to configure auto-export (auto-refresh) of the data source.

  • Export History - This function allows you to view export history entities.

  • Delete - This function allows you to remove the data source.

  • Share Settings - This function allows you to distribute the data source to users who have permission to use this app.

sql_connector_for_jira_dc_ds_page_overview_actions_panel.gif